静态软件分析-执行流
Intro

More focus on soundness (false negatives)
over-approximated static analysis produces false positives
Intermediate Representation
3-address form

control flow visible
compact and uniform

eg: Java soot Method Call demo:
![]()
Static Simple Assignment(SSA)
给每一个definition都分配一个新的“变量”来用。 优点:弱化控制流的强表示。 缺点:转换成机器码存在问题。
Control Flow Analysis
CFG nodes:Basic Blocks
BB:max instruction set that can be entered only at the first instruction, as out only at last
Data Flow Analysis - AP
Preliminaries
状态机转换:

形式化描述:

基本转换函数
Reaching Definition Analysis
此算法的灵魂在于:IN[B]不变,则OUT[B]不变。(其他是常量) 此算法的有穷性表现为:IN的变化表示为“更多的流入信息”,信息流在静态程序中是有限的,因此OUT为单增的(只会set 1)。 从循环不变式的角度来说,由于IN完全依赖于OUT,因此终止条件是安全的不动点。
Live Variable Analysis
-> 此次定义未被use,则不必存入寄存器(v is dead at p) 
used: before redefinition in B, eg
x = x - 1为什么用backward? 其实forward也可以,不过更好传递usage和define的消息带到前面去判断,减少迭代次数。(这里OUT不变,IN不变,与上一个算法的依赖相反,是巧合吗?)
Available Expressions Analysis
指在程序点上,哪个表达式在所有到达此处的路径上已经被计算过了且没有修改。如果被计算,那么可以复用原值。if:
all paths from the entry to p must pass through the evaluation of x op y
after the last evaluation of x op y, there is no redefinition(
kill) of x or y 这是一个must analysis(under-approximation, safe)。 | 优化前 | 优化后(使用last evaluation) | | ---------------------------------------------------------- | ------ | |
|
|

先看kill
作为must analysis,初始化的值为全1.
forward
Analysis Comparison

Data Flow Analysis - FD

不动点定理
不动点:$f(V)=V$ 
complete lattice: any subset $S$ of $P$ has LUB and GLB
Relate Iterative Algorithm to Fixed Point Theorem
转移函数是单调的。
根据格的定义,Join/Meet是单调的。
算法迭代,经过的node迭代不会超过height of lattice
JOIN作为LUB,因此可以达到Control Flow的最符合预期的不动点。(minimal step)
May/Must Analysis, A Lattice View

Meet-Over-all-Paths(MOP)

每条path对应$F_p$操作的结果进行Meet或者Join。
有些path在软件跑起来时不会走这条路(executable)
很难在大程序中进行枚举(Unbounded)
($MOP\sqsubseteq OURS$OURS->Iterative Algo.) 
Constant Propogation


为了保证单调性,UNDEF作为更bottom的node。(const + undef = undef)因此,不再满足可分配性。
WorkList Algorithm

A1: 活跃变量分析和迭代求解器
实验前提示,IDEA在A1/tai-e目录下打开项目比较好用。注意JDK不要选错哦~
LValue & RValue

在 Tai-e 的 IR 中,我们把表达式分为两类:LValue 和 RValue。前者表示赋值语句左侧的表达式,如变量(x = … )、字段访问(x.f = …)或数组访问(x[i] = …);后者对应地表示赋值语句右侧的表达式,如数值字面量(… = 1;)或二元表达式(… = a + b;)。而有些表达式既可用于左值,也可用于右值,就比如变量(用Var类表示)。
在C++中的理解:左值(lvalue)是一个表达式,它表示一个可被标识的(变量或对象的)内存位置,并且允许使用&操作符来获取这块内存的地址。如果一个左值同时是引用,就称为“左值引用”。
Java的变量模型和传统C++不一样。如果你想复制一个对象,你可能需要new一个新的,再把它set成对应的内容。
对于声明的类型转换,依赖关系的验证的方式是 sub instanceof sup
也是因此,上面的类间关系图显得比较灵活可用。弄清楚函数之间调用的输入输出(签名),方可更好地理解信息如何在程序中传递。
注意:transferNode函数是有返回值的,在以后的实验中也可以利用好这点。注意不要T/F搞混哦。
另外,老生常谈了,如果你没有思路,请看看手册里是不是还有没用上的内容。
【在LiveVariableAnalysis中你获得的道具】
Maybe.. None
A2:常量传播和 Worklist 求解器
很容易发现,Exp类是非常核心的一个类。(翻译:表达式包含变量、字面量、二元表达式三种,你需要在某个地方判断是哪种或者需要分类讨论)我们不妨先复习几个概念:
IR是SPA的处理对象。这些对象间的执行流就是CFG。IR中的Stmt对应语句,可以获取左值、右值等。IR中的一个关键接口Exp,表示各种表达式。按照Java规范,可以把常量称作字面量(Literals)。每个
IntLiteral类的实例都表示一个程序中的整数字面量。你可以通过调用getValue()方法来获取它的值。
实现细节
表达式求值,想到了什么?递归。
在这里回顾一些细节:
不要忘了在
Solver.initializeForward()中初始化每个语句的IN和OUT,给予一样的初值。这样是为了实现对应的 meet 策略,使得每次合并两个集合不会创建出一个新的对象保存结果。TODO,这种设计还有更多的优化空间:我们可以忽略一些不变的IN fact来提高效率。你需要清楚地知道你的代码在做些什么。比如: 对于除以
0的情况(出现在/和%中),我们规定结果为UNDEF。例如,对于x = a / 0,就算a是NAC,x的值也将会是UNDEF。为什么呢?
道具:表达式求值
Value evaluate(Exp,CPFact)ConstantPropagation.evaluate方法会计算表达式(Exp)的值(Value)。当然,此处的值是格上的抽象值。
A3:死代码检测
实现设计
我这里使用了两个模式。
liveStmt和deadCode,对应降低复杂度。争取每一个code遍历时都能找到 自己的归宿。最终:code - liveStmt 放入 deadCode(sound?)对于
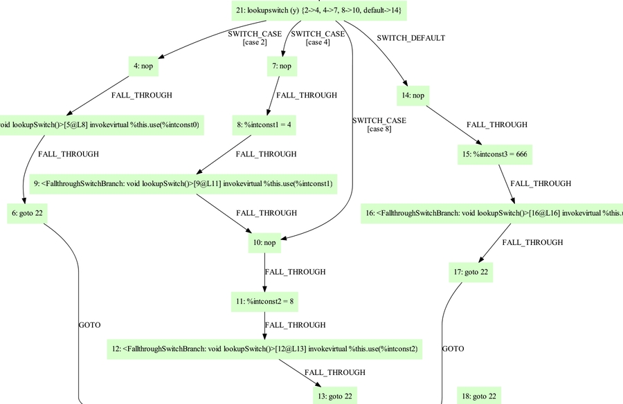
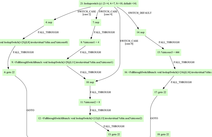
switch,要比较小心。比如说:fallthrough到default。实际上,fallthrough已经在CFG实现,而不是通过
canFallthrough方法判断的,我这里的处理方式是将其他的分支直接出队,而不是重复遍历。 因为生成的IR图是这样的,所以你不必按类似于查找表的方式处理它
道具:右值副作用
DeadCodeDetection.hasNoSideEffect(RValue),用来帮助你检查一个表达式是否含有副作用。
最后更新于
这有帮助吗?

